Die E-Mail-Zwei-Wege-Synchronisation ermöglicht die bidirektionale Synchronisierung von E-Mails zwischen dem CRM und einem E-Mail-Client. Jede gesendete, empfangene oder aktualisierte E-Mail auf einer Plattform wird automatisch mit der anderen synchronisiert. So ist sichergestellt, dass alle relevanten Daten an beiden Orten verfügbar sind. Mit der Zwei-Wege-Synchronisation für Outlook können Benutzer ihr Outlook-Konto mit dem CRM verknüpfen und E-Mails von und zu beiden Plattformen synchronisieren.
Bitte gehen Sie zur Einstellungsseite der Unter-Konten. Wechseln Sie zum Profil-Tab und scrollen Sie nach unten zum Abschnitt E-Mail (2-Wege-Synchronisation).

Wählen Sie Outlook, Ihren E-Mail-Anbieter, und klicken Sie auf Verbinden.

Schließen Sie die Autorisierung ab, indem Sie Ihre Outlook-E-Mail-ID-Anmeldeinformationen eingeben.


Genehmigung für die angeforderten Berechtigungen für LeadConnector:


Scrollen Sie unter „Einstellungen“ > „Mein Profil“ nach unten zum Abschnitt „E-Mail (2-Wege-Synchronisation)“, um Ihre E-Mails im Verbindungsstatus anzuzeigen.

Sobald die 2-Wege-Synchronisierung verbunden ist (Gmail oder Outlook):
Wenn Sie eine E-Mail aus dem CRM initiieren, werden der E-Mail-Thread und die nachfolgenden Nachrichten zwischen beiden Plattformen (CRM und Outlook) synchronisiert.
Wenn Sie in Ihrem Posteingang (Outlook) eine neue E-Mail von einem vorhandenen Kontakt im CRM erhalten, wird die E-Mail zusammen mit den nachfolgenden Nachrichten im Thread automatisch mit dem CRM synchronisiert.
Wenn Sie eine neue E-Mail aus Ihrem Posteingang an einen Kontakt senden, der nicht im CRM vorhanden ist, und die E-Mail mit dem CRM synchronisiert werden soll, verwenden Sie die BCC-Adresse im Feld Cc oder Bcc in Ihrem Editor und senden Sie die E-Mail. Dadurch wird ein neuer Kontakt im CRM erstellt und die E-Mail wird zwischen beiden Plattformen synchronisiert.
Notiz:
E-Mails von Kontakten, die gleichzeitig Unterkonto-Benutzer sind, werden nicht synchronisiert. Unterkonto-Benutzer werden häufig zu verschiedenen Zwecken als Kontakte hinzugefügt. Solche E-Mails werden nicht synchronisiert, da sie vertrauliche Informationen enthalten können. Wenn die E-Mail-Adresse keinem Benutzer gehört, werden die E-Mails wie oben beschrieben synchronisiert.
Bitte stellen Sie sicher, dass Sie die „Outlook-Zweiwege-Synchronisation“ in Labs aktiviert haben, um sicherzustellen, dass die oben genannten Punkte reibungslos funktionieren. Wenn LABS deaktiviert ist, werden nur die vom CRM initiierten E-Mails synchronisiert. Auto BCC synchronisiert den Kontakt nicht.


Alle folgenden Nachrichten im E-Mail-Thread (initiiert aus dem CRM) werden synchronisiert sein. Ausgehende E-Mails, die von Ihrer E-Mail gesendet werden, werden im CRM widergespiegelt, und umgekehrt. widergespiegelt


bitte beachten Sie
Anhänge mit einer Größe von bis zu 3 MB werden bei dieser Synchronisierung unterstützt. Anhänge, die größer sind, führen dazu, dass die Nachricht nicht synchronisiert wird.
Unterstützte Dateitypen: JPG, JPEG, PNG, MP4, MPEG, ZIP, RAR, PDF, DOC, DOCX, TXT
E-Mail aktualisieren: Dies hilft Benutzern, ihre verbundene E-Mail-ID in eine andere zu ändern, ohne die vorherige Verbindung zu trennen.

Neue ausgehende E-Mails aus dem CRM werden mit der neu hinzugefügten E-Mail-Adresse synchronisiert. Zukünftige Nachrichten in der zuvor verbundenen E-Mail-Adresse (gleicher Thread) werden nicht mehr zwischen dem CRM und der persönlichen E-Mail synchronisiert.
E-Mail trennen: Dies hilft Benutzern, ihre Verbindung zu trennen und die Synchronisierung mit dem CRM zu stoppen. Nach der Trennung werden E-Mails oder Nachrichten nicht mehr zwischen beiden Plattformen synchronisiert.

Wie die Absender-Domänenzuordnung für verschiedene Arten von E-Mails funktioniert:
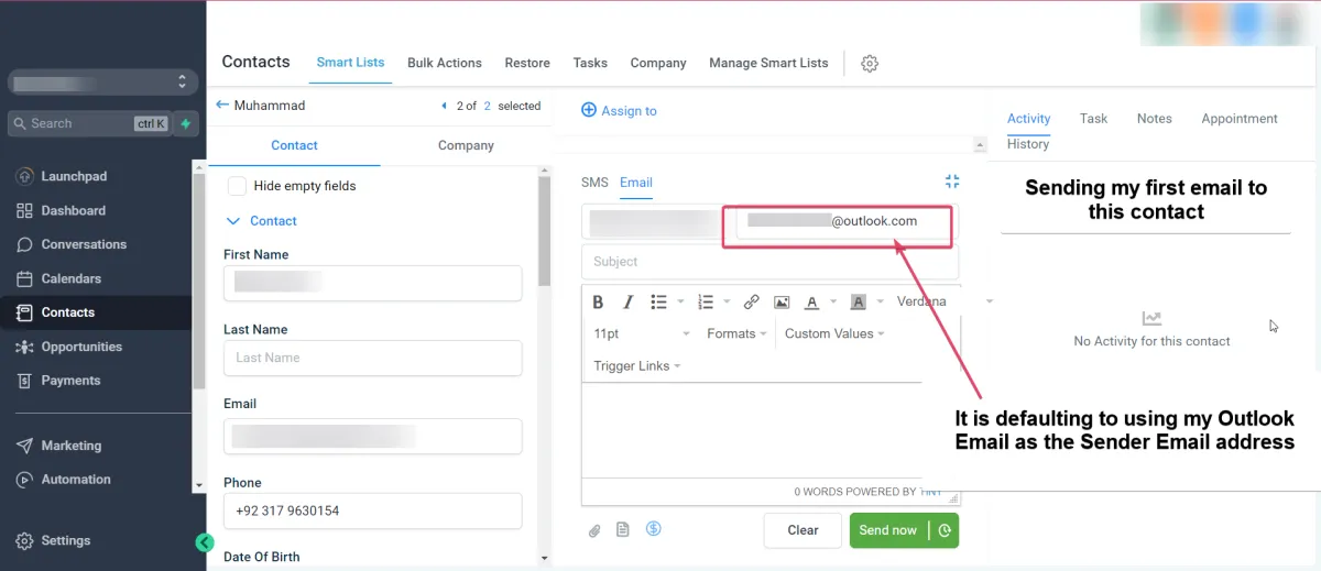
Einzelnachricht: Wenn Sie ein persönliches E-Mail-Konto (Outlook) verbinden, wird die Outlook-E-Mail-ID als Absenderdomäne für die vom Benutzer gesendeten E-Mails für einzelne E-Mails betrachtet.
Massen-E-Mail: Wenn der Benutzer nach Einrichtung der Zwei-Wege-Synchronisierung seine E-Mail-ID im Feld "Von" eingibt, wird die Benutzer-E-Mail-ID als Absenderdomäne für Massen-E-Mails betrachtet. Ist das Feld leer, wird die Anbieterdomäne auf Subkontoebene als Absenderdomäne betrachtet.
Massen-E-Mail: Wenn der Benutzer eine E-Mail-Adresse eingibt, die von seiner verbundenen E-Mail-Adresse (Outlook) abweicht, wird der Anbieter auf der Unterkontoebene als Absenderdomäne betrachtet.
Workflow und Automatisierung: E-Mails werden weiterhin von Anbietern auf Sub-Account-Ebene versendet.